Https Www Smu Edu Oit Services Service 20list Media Site Oit Servicedesk Mrm 7 User Training Guide Ashx

Https Www Smu Edu Oit Services Service 20list Media Site Oit Servicedesk Mrm 7 User Training Guide Ashx

Nci At Frederick Mrm

Nci At Frederick Mrm

Introduction To The User Interface

Introduction To The User Interface

The Add In User Interface

The Add In User Interface

Mrm Online Help

Mrm Online Help

Https Www Lawschool Cornell Edu Studentlife Eventplanning Upload Mrm Policy Procedural Manual 2016 Pdf

Https Www Lawschool Cornell Edu Studentlife Eventplanning Upload Mrm Policy Procedural Manual 2016 Pdf

Https Www Lawschool Cornell Edu Studentlife Eventplanning Upload Mrm Policy Procedural Manual 2016 Pdf

Https Www Cornellcollege Edu Academics Our Faculty Faculty Profile Source Mplagge Mrm Web 6 Quick Start User Pdf

Https Www Cornellcollege Edu Academics Our Faculty Faculty Profile Source Mplagge Mrm Web 6 Quick Start User Pdf

Meetings At Ut System And Meeting Room Manager A Joint Presentation By Operations And Support Services And The Office Of Technology And Information Services Ppt Download

Meetings At Ut System And Meeting Room Manager A Joint Presentation By Operations And Support Services And The Office Of Technology And Information Services Ppt Download

Creating An Outlook Reservation

Creating An Outlook Reservation

Meeting Room Manager Software Development Solutions L B Foster

Meeting Room Manager Software Development Solutions L B Foster

Top 5 Most Loved Features In Our Mrm Veris

Top 5 Most Loved Features In Our Mrm Veris

Submitting A Request

Submitting A Request

Room Manager Outlook Add In For Office 365 Room Manager Office 365

Room Manager Outlook Add In For Office 365 Room Manager Office 365

Deleting An Outlook Reservation

Deleting An Outlook Reservation

Mrm 10 Sp 0 2 Mrm

Mrm 10 Sp 0 2 Mrm

Quality Flow Chart Layout And Organogram Of Garments Ordnur Textile And Finance Flow Chart Organogram Chart

Quality Flow Chart Layout And Organogram Of Garments Ordnur Textile And Finance Flow Chart Organogram Chart

Https Www Ftei Com Wp Content Uploads 2012 07 Meeting Room Manager Pdf

Https Www Ftei Com Wp Content Uploads 2012 07 Meeting Room Manager Pdf

Follow The Eight P S To Fulfill Menu Labeling Guidelines Infographic Healthy Restaurant Marketing Mix Healthy Food Choices

Follow The Eight P S To Fulfill Menu Labeling Guidelines Infographic Healthy Restaurant Marketing Mix Healthy Food Choices

Mrm Restauranttech Foodiebot And Shack App Modern Restaurant Management The Business Of Eating Restaurant Management News

Mrm Restauranttech Foodiebot And Shack App Modern Restaurant Management The Business Of Eating Restaurant Management News

Creating An Outlook Series

Creating An Outlook Series

Hiring The Right Restaurant Design Consultants Restaurant Design Design Consultant Design

Hiring The Right Restaurant Design Consultants Restaurant Design Design Consultant Design

Exposed Duct Work Interior Design Ideas Industrial Interior Style Exposed Ceilings Dining Room Design Modern

Exposed Duct Work Interior Design Ideas Industrial Interior Style Exposed Ceilings Dining Room Design Modern

Https Www D214 Org Assets 1 6 Rst Mrm Howto R1 Pdf

Https Www D214 Org Assets 1 6 Rst Mrm Howto R1 Pdf

Netsimplicity Net Website Meeting Room Manager On Demand Login

Netsimplicity Net Website Meeting Room Manager On Demand Login

Cisco Telepresence Management Suite Extension For Microsoft Exchange Data Sheet Cisco

Cisco Telepresence Management Suite Extension For Microsoft Exchange Data Sheet Cisco

Action Plan Template Doc Smart Action Plan Action Plan Template Business Plan Template

Action Plan Template Doc Smart Action Plan Action Plan Template Business Plan Template

How Does The Confirm Meeting Feature Work Evoko Support

How Does The Confirm Meeting Feature Work Evoko Support

Luca Zanier Photography Home House Design Fifa Room Design

Luca Zanier Photography Home House Design Fifa Room Design

Managing Resource Mailboxes Intermedia Knowledge Base

Managing Resource Mailboxes Intermedia Knowledge Base

Comparison Of Ims Management Review Input Output Data According To Iso 9001 2015 Iso 14001 2015 Iso Dis 45001 Ohsas 18001 2007 Wasi Management Data Iso

Comparison Of Ims Management Review Input Output Data According To Iso 9001 2015 Iso 14001 2015 Iso Dis 45001 Ohsas 18001 2007 Wasi Management Data Iso

Haslam Business Building Room Reservation Priorities College Of

Haslam Business Building Room Reservation Priorities College Of

10 Top Marketing Resource Management Software Of 2020 The Ecomm Manager

10 Top Marketing Resource Management Software Of 2020 The Ecomm Manager

Microsoft Intune Configure Customized Role Based Access Control In A Redistributed It Environment Ezcloudinfo

Microsoft Intune Configure Customized Role Based Access Control In A Redistributed It Environment Ezcloudinfo

Kitchen Makeover The Changing F B Landscape In The Hotel Sphere Tableware Design Luxury Marble Tables Design Decor

Kitchen Makeover The Changing F B Landscape In The Hotel Sphere Tableware Design Luxury Marble Tables Design Decor

Https Riverstonehealth Org Wp Content Uploads 2015 07 March 2016 Boh Meeting Info Pdf

Https Riverstonehealth Org Wp Content Uploads 2015 07 March 2016 Boh Meeting Info Pdf

Mrm Minutes Sankara Nethralaya

Mrm Minutes Sankara Nethralaya

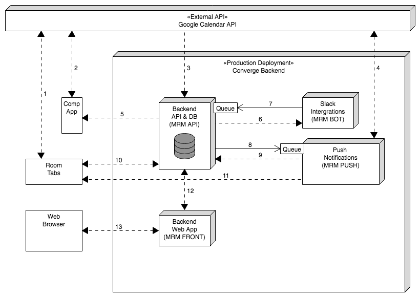
Our Watch Has Ended The Converge Journey By Roger Taracha Medium

Our Watch Has Ended The Converge Journey By Roger Taracha Medium

Welcome To Ems For Duson Room Scheduling Tech Tuesday

Welcome To Ems For Duson Room Scheduling Tech Tuesday

May 6 2020 Regular Meeting Packet Materials By Capitol Region Watershed District Issuu

May 6 2020 Regular Meeting Packet Materials By Capitol Region Watershed District Issuu

Libya Iom Libya Update 1 29 February 2020 International Organization For Migration

Libya Iom Libya Update 1 29 February 2020 International Organization For Migration

Action Plan Template Doc Smart Action Plan Action Plan Template Business Plan Template

Action Plan Template Doc Smart Action Plan Action Plan Template Business Plan Template

Scs Rooms Scs Building Facilities Scs Computing Facilities

Scs Rooms Scs Building Facilities Scs Computing Facilities

Relationship Moving Too Fast 9 Ways To Slow Things Down A Bit Funny Dating Memes Moving Too Fast Relationship

Relationship Moving Too Fast 9 Ways To Slow Things Down A Bit Funny Dating Memes Moving Too Fast Relationship

Make Resume Online For Free Oracle Corporation Hrms Resume

Make Resume Online For Free Oracle Corporation Hrms Resume

Comparative Proteomics Analysis Identifies L Fabp As A Putative Biomarker Of Graft Injury During Liver Transplantation Biorxiv

Comparative Proteomics Analysis Identifies L Fabp As A Putative Biomarker Of Graft Injury During Liver Transplantation Biorxiv

Mrm Management Review Meeting Presentation

Mrm Management Review Meeting Presentation

Mrm Management Review Meeting Presentation Pptx Powerpoint

Mrm Management Review Meeting Presentation Pptx Powerpoint

Mrm News Bites Eatertainment Investment The Impossible In Texas And Taffer On Tour Mrm News Bites Eatertainment Investment The Impossible In Texas And Taffer On Tour Modern Restaurant Management

Mrm News Bites Eatertainment Investment The Impossible In Texas And Taffer On Tour Mrm News Bites Eatertainment Investment The Impossible In Texas And Taffer On Tour Modern Restaurant Management

Implementing The Repairer Human Factors Safety Reporting System Through Mrm Mxhf To Meet Sms Compliance In Aviation Maintenance Springerlink

Implementing The Repairer Human Factors Safety Reporting System Through Mrm Mxhf To Meet Sms Compliance In Aviation Maintenance Springerlink

Https Www Kirklandwa Gov Assets Planning Planning Pdfs Mrm Mrm Comment Letters Received 3 11 2015 Pdf

Https Www Kirklandwa Gov Assets Planning Planning Pdfs Mrm Mrm Comment Letters Received 3 11 2015 Pdf

Source : pinterest.com